Trove Deploy
2017/10/06
Trove 在生产环境中的部署率并不高,这源于trove 本身架构设计的局限性,本文给出了一种生产中的使用架构,并解释 trove在生产中使用时遇到的问题,以及如何克服。
Trove 部署架构设计
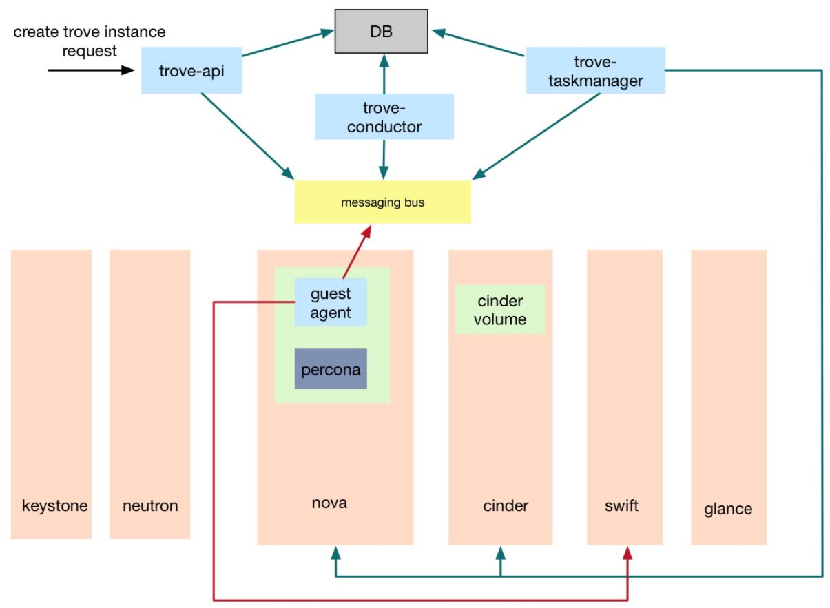
Trove包含Trove-api,Trove-taskmanager,Trove-conductor和Trove-guestagent四个组件,组件之间的通信需求如下图所示:

trove的部署需要重点关注的几点
- 我们的openstack环境是基于mitaka版本,trove项目使用ocata版本
- 需要保证trove组件之间的rpc通信,trove与keystone,nova,cinder,swift间的API调用
- 数据库实例需要在租户网络内,同时需要访问MQ和swift
- trove-api,taskmanager和conductor的ha
最终的部署方案如下图所示:

网络设计图

Trove 架构说明
Trove通过创建数据库实例来提供数据库服务,数据库实例就是运行数据库程序的openstack虚拟机。 Trove创建数据库实例的处理流程如下图所示:

- trove-api收到请求之后通过MQ通知trove-taskmanager处理
- trove-taskmanager调用nova-api创建虚拟机,调用cinder API创建卷
- 数据库实例启动后运行trove-guestagent,guestagent通过MQ与trove-conductor通信,更新
- 数据库实例的状态
- 备份操作guestagent还会访问swift。
根据Trove部署架构图和网络规划图:
- trove服务使用openstack原有的DB和MQ服务
- trove-api,trove-taskmanager和trove-conductor以virtulenv的方式部署在控制节点,各启动三个做HA, trove-api服务加入openstack服务haproxy。
- trove-guestagent需要访问MQ和swift,但由于其处在租户VM内,为了防止租户VM入侵管理网,建立单独的trove管理网, 用虚拟机建立haproxy集群,作为guestagent访问openstack管理网的代理。
- 由于每个haproxy节点都需要加入openstack管理网,为避免openstack管理网IP地址浪费,增加一个新的admin管理网, 如上图中的admin-mgmt network,admin-mgmt network与openstack管理网物理打通。haproxy节点加入admin-mgmt network。
- trove管理网由admin创建,shared=True,禁用网关,名称使用统一的前缀trove-mgmt,IP地址前两位固定为10.50。 每三个trove管理网建立一个haproxy集群,每个haproxy节点会同时加入三个trove管理网,以及admin-mgmt network。 每个trove管理网的IP地址池预留前5个IP,也就是ip range为10.50.x.6 - 10.50.x.254, 使用10.50.x.5作为集群的VIP。